BTC/HKD+1.02%
ETH/HKD+1.38%
LTC/HKD+1.58%
ADA/HKD+1.78%
SOL/HKD+0.44%
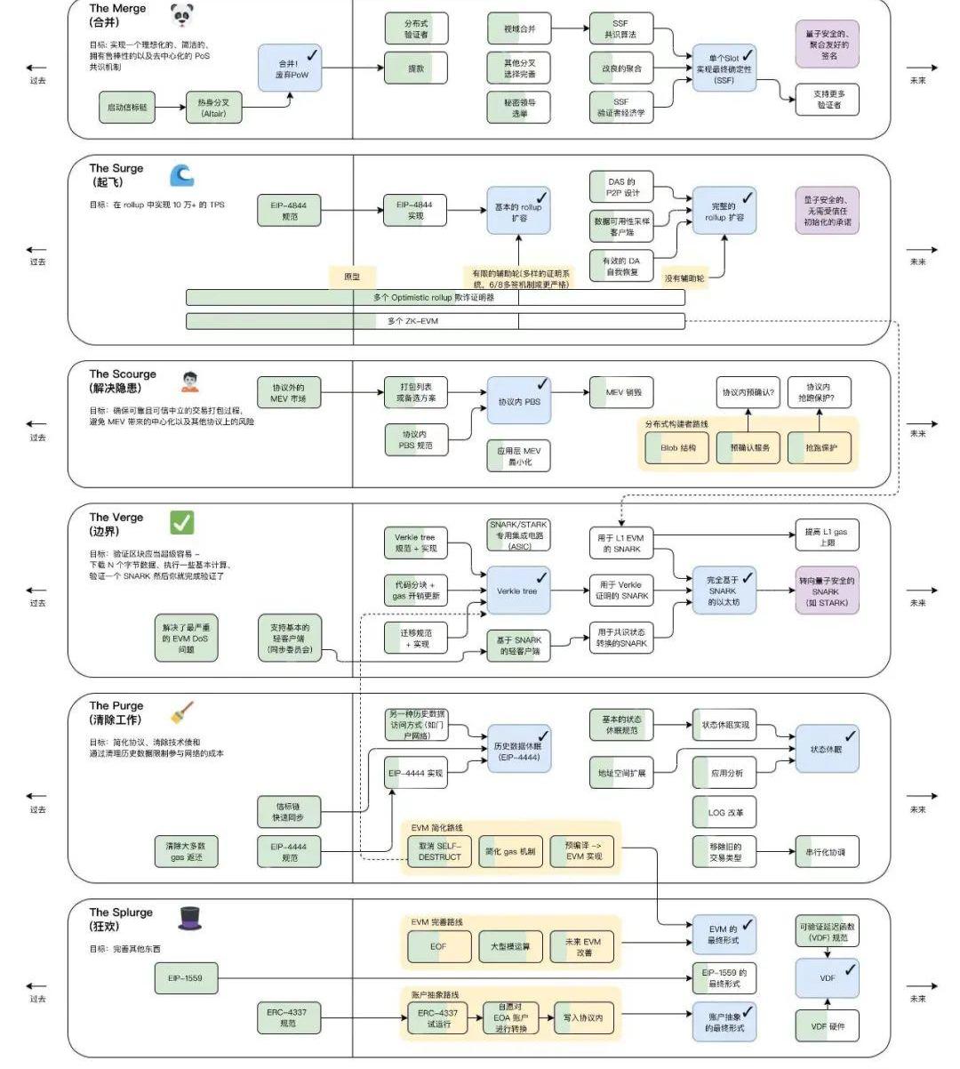
XRP/HKD+1.02%ETH轉POSMerge那會,路線圖已經發布過一次,相信一直關注的老鐵肯定不陌生。
最近V神又更新了一版,加了個TheScourge階段,借此正好把這個最新版的做一個超白話解讀,爭取讓不太懂技術的朋友也多少能明白,ETH打算未來幾年干些什么事兒!
首先,不得不說,單就這么一個圖,就足以看出,ETH在公鏈領域絕對的統治地位。雖說交付拖延癥是常態,但是你看看里面涉及這一堆的技術和解決方案,哪個公鏈能弄出來這么多不管懂技術還是不懂技術都感覺"眼花繚亂"的路線圖來?
真沒有!
就憑這張圖,ETH就絕對有"公鏈霸主"既視感……
廢話不多說,拆開來白話解讀一下,只挑重點的講。
   
01?Merge-這個是跟共識關系最大的
已完成:POW變成了POS,沒得傳統意義上礦機"挖礦"這一說了,不信你看看現在顯卡價格降的……
CoffeeSwap宣布與加密貨幣交易所Gate.io達成戰略合作:據官方消息,CoffeeSwap宣布與加密貨幣交易所Gate.io達成戰略合作,這次合作將進一步提升CoffeeSwap的市場影響力和用戶體驗,為用戶帶來更多投資機會和優質服務。
CoffeeSwap表示,將繼續推動DeFi與NFT領域的創新發展,為用戶創造更加開放、安全和高效的金融生態系統。[2023/6/30 22:10:43]
未完成:提款,分布式驗證者,秘密領導選舉,單槽終結。
提款當年那些通過Lido,交易平臺,或是自己折騰質押進ETH2.0的ETH,鎖了快兩年了,還提不出來,真的是等到花兒都謝了……當然理論上可以通過Curve上的stETH-ETH池子,或是交易平臺上面的Xeth之類的退出,不過多少都有滑點,不是"原生退出",未來兩三個月,提款差不多應該就準備完畢了,不過不可能所有人同時退出的,得排隊,而且說實話,我也不覺得會有幾個人退出,現在這質押率,跟其他的POS公鏈比,才到哪啊……分布式驗證者不是總是批評Lido份額太大,容易壟斷,造成安全隱患么?有了這個分布式驗證者技術,就可以把單個驗證者的工作分布到一組分布式節點中,所以既可以解決單節點失效帶來的安全性與在線彈性等問題,又同時降低了單個驗證者表現不佳或行為不端的風險。秘密領導選舉現在POS雖然沒有挖礦了,改成協議隨機抽簽到某個Validator出塊,但過程是公開的,所以理論上出塊的那個節點是很容易成為"活靶子",遭受DDOS之類的攻擊,Solana也有這個問題。秘密領導選舉就是讓這個過程變成不透明,你想攻擊下一個出塊節點?不好意思,你找不著。單槽終結現在的ETH,一筆交易真正實現終結,即不可回滾的狀態,需要幾十個Slot,大概10多分鐘才行,作為一個"世界結算層"這個時間未免有點過長了.單槽終結就是要爭取把這個終結時間從幾十個Slot變成一個Slot那么久,12秒拍板!是不是快了好多?02?Surge-這個是跟性能與費用關系最大的
Sui Token跨鏈橋現已上線:5月3日消息,Sui Token 跨鏈橋現已上線,鏈上任何 Wormhole 支持的資產都可直接跨鏈至 Sui 網絡。[2023/5/4 14:40:52]
已完成-EIP4844,也就是Proto-Danksharding的設計與提案。
未完成-?EIP4844的實施,OP的欺詐證明,ZKEVM,DA層的各種技術。
EIP4844?之前文章講過多次的Proto-Danksharding,主要就是為了Rollup而服務的,為什么叫Proto呢,因為完整版的Danksharding東西太多了,開發完成至少3年起步,所以先弄個簡易版的用著,把最最重要的性能和費用問題先給解決了。EIP4844實施之后,Layer2的數據就不用像之前存到那么貴的CallData了,有專門的一個Blob區域來存儲,費用直接降一個數量級。OP的欺詐證明?很多人其實不知道,Arbitrum現在是有欺詐證明的,OP沒有,因為之前改了架構所以還在開發中,是不是沒想到?!ZKEVM?這個就更離我們還有至少2年的時間,即便開發完成,幾萬行的代碼復雜度與OP也完全不是一個量級,肯定充滿了各種bug和問題,需要時間去調試,驗證,實踐……DAEIP4844理論上只是個過渡方案,終極的Rollup擴容還是需要有一套專門的DA方案,也就是真正Danksharding的階段,其中的關鍵技術便是DAS-數據可用性采樣,了解Celestia的老鐵一定都不陌生,以太坊也同樣在搞這個。不過么,看著進度,做好2-3年,甚至更久的準備吧……希望在下一輪牛市的時候能夠有幸得見,哈哈。
英媒:瑞銀集團正洽談收購瑞信銀行:金色財經報道,據英國媒體當地時間17日消息,瑞士另一家大銀行瑞銀集團正在就全面或部分收購瑞信銀行進行商討。報道援引多名消息人士的話稱,收購計劃得到了瑞士銀行監管機構的鼓勵。兩家銀行的董事會將于本周末進行會談,討論相關事宜。對于這則報道,兩家銀行尚未發表評論。[2023/3/18 13:12:23]
03?Scourge-這個是新加的,與抗審查和MEV關系最大
其實對比老的路線圖,你會發現Scourge很多東西是從原來老路線圖那個Splurge階段抽離出來的,弄成一個單獨的路線圖,說明對于抗審查與Mev的重視程度也提升了許多。
已完成-外部Mev市場,這個明顯說的是Flashbot發布的Mev-Boost,至于干啥的,下面說未完成的時候會再次提到。
未完成-Inclusionlist,協議內置PBS,MEVBurn。
協議內置PBS無論從抗審查還是MEV角度,把之前的區塊提案者拆分成提案者+打包者兩個角色都是對這個問題的一個解決思路,說白了就是以前出塊你自己干了,啥好處都讓你撈了,現在分開角色,一個只負責打包并出價,另一個只負責接受最佳報價,通過博弈把之前提案者區塊打包"大權在握"的局面給打破了,或者說以前你要想搞點不好的事情,賄賂一個人就行,現在得把倆都賄賂了,至少難度就提升了很多。但要在協議層面實現這個,大概率還得個兩三年,所以我們在應用層實現了一個類似的功能,也就是上面提到的Flashbot發布的Mev-Boost,在應用層面把這兩個角色給拆分了。InclusionList雖然角色拆開了,賄賂的人數增多了,但萬一就是有打包者想要審查交易,就是不給某個交易上鏈咋辦?這個技術就是阻止這件事發生的,提案者會提交這么一個list,里面包含自己觀察到的所有交易,打包者必須在打好的包里包含這些交易,否則出再多錢提案者也會拒絕。MevBurn?有那么點1559的feel,把"打包區塊的權利"直接協議內拍賣。反正出價最高的那個打包者又不傻,不可能虧錢,那么他的出價應該會略小于MEV,MEV就直接銷毀完事兒了。
數據:本周將有GAL、1INCH、EUL、GMT等代幣解鎖:金色財經報道,據Token Unlocks數據顯示,本周將有GAL、1INCH、EUL、GMT、ACA、NYM、X2Y2代幣解鎖。
其中,GAL代幣將于1月30日20:00:00解鎖約59萬枚GAL(約合127萬美元),占總供應量的0.293%;
1INCH代幣將于1月31日08:00:00解鎖1.5萬枚INCH(約合7880美元),占總供應量的0.001%;
EUL代幣將于2月1日07:18:39解鎖約9萬枚EUL(約合49萬美元),占總供應量的0.33%;
GMT代幣將于2月1日08:00:00起每日解鎖90萬枚GMT(約合54萬美元),占總供應量的0.02%;
ACA代幣將于2月1日15:00:00解鎖約3200萬枚ACA(約合437萬美元),占總供應量的3.205%;
NYM代幣將于2月3日08:00:00解鎖7875萬枚NYM(約合1938萬美元),占總供應量的7.875%;
X2Y2代幣將于2月4日13:23:36解鎖3750萬枚X2Y2(約合493萬美元),占總供應量的3.75%。[2023/1/30 11:36:44]
04?Verge-這個跟節點驗證門檻關系很大
幣安將于9月23日對以太坊網絡(ERC20)錢包進行維護,預計需要3小時:9月22日,據官方消息,幣安將于北京時間9月23日14:00對以太坊網絡(ERC20)錢包進行維護,預計需要三個小時,期間該網絡的交易不受影響,9月23日13:55將暫停以太坊網絡(ERC20)的充值和提現業務。[2022/9/22 7:13:31]
已完成-基本上沒啥真的可以被稱作已完成的。
未完成-Verkletree,完全ZK化的ETH。
Verkletree?有關Verkletree與大家都知道的默克爾樹的對比,就是個太過技術化的數據結構問題了,有興趣的老鐵自行研究就好。總之這玩意部署完了之后,對區塊驗證的門檻降低,絲滑度提升,因為驗證者不需要存儲所有狀態也能參與交易驗證。凡事能降低門檻的事情,自然就是有助于提升去中心化的東西。完全ZK化的ETH?ZK已經毫無疑問是區塊鏈技術領域的"顯學",但一般人對ZK的理解更多是在L2上,比如Zk-Sync,Starkware,而ETH2.0的路線圖里,L1也得ZK化,包括EVM、Verkle證明以及共識狀態轉換這些有的沒的,都給他Snark化了。N年之后,量子計算機有威脅了,還要轉到類似Stark這種量子安全的算法上來
05?Purge-這個跟節點的存儲大小關系很大
已完成-EIP4444的定義。
未完成-EIP4444實施,狀態過期。
EIP4444這個相當于一個客戶端數據修剪的協議,因為區塊鏈是個"只加不刪"的系統,EIP4444定義了客戶端那邊不能啥都永久留著,一年以上的非賬本歷史數據統統刪掉!狀態過期?狀態爆炸是個折磨ETH多年的問題,因為ETH這種基于賬戶系統的賬本,狀態數據往往比賬本數據要大一個量級,現在ETH得歸檔節點已經幾個TB級別了,普通家用機是不可能參與的,所以也得想辦法砍砍砍!
06?Splurge-這個……我也不知道跟啥關系很大,名字就很有意思:修復一切!
已完成-EIP1559,EIP4337的定義。
未完成-賬戶抽象,VDF(鏈上隨機數),EVM優化。
賬戶抽象?把智能合約的功能賦予普通賬號,讓你未來可以擁有社交恢復,自定義GasToken,原子或是批量交易操作等等一系列Fansy的操作,是讓Web3吸收更多Web2用戶的一個關鍵技術,畢竟助記詞,私鑰,Gas這些東西對于一般用戶來說實在是太大的攔路虎了。VDF?不解釋,鏈上真正隨機數一直是剛需,Chainlink之類的也在做。畢竟節點選舉,Defi,Gamefi這些東西都是需要這種可驗證延遲函數的。EVM優化這個其實是上一階段一些技術點完成之后在這邊實現的東西,包括禁止自毀,簡化GAS機制之類的東西。
07?小結
作為區塊鏈世界影響最大、擁有最多開發者的公鏈,在全球范圍內實現數字化未來是以太坊的愿景。盡管號稱比以太坊更好更強大的“以太坊殺手”無數,但不可否認以太坊一直引領加密技術的創新和發展。
以太坊社區帶來的長期主義精神和共識也在過去數年時間得以驗證,這也是今天這張新路線圖成功實踐的基礎,未來如何,我們繼續拭目以待...
Tags:ETHMEV以太坊URGMagic Ethereum MoneyMEMEVENGERS以太坊交易付費的成本是burger幣最新消息
導言 19世紀初,邁爾·羅斯柴爾德的五個兒子以法蘭克福為起點進行業務拓展,先后在倫敦、巴黎、維也納和那不勒斯建立了分支。他們建立起信息網絡,使用信鴿、信使和租船在歐洲傳遞信息,速度比任何人都快.
1900/1/1 0:00:00這是白話區塊鏈的第1788期原創?作者|Leno出品|白話區塊鏈GameFi的爆火是區塊鏈在項目創新和概念創新方面具有先天優勢的體現,時至今日.
1900/1/1 0:00:00SBF一直在轉移用戶資金,而且在很長一段時間以來都與AlamedaResearch共享資金和交易所賬戶。下面,就讓我們來扒一扒這件事.
1900/1/1 0:00:00區塊鏈是一種創新的計算模式,數據和應用的安全不由中心化的第三方保障,而是由去中心化的計算機網絡保障。由于區塊鏈本身具有無需許可性,因此任何人都可以加入網絡,并獨立驗證計算的真實性.
1900/1/1 0:00:00MatterLabs在BlockchainCapital和Dragonfly領投的C輪融資中籌集了2億美元.
1900/1/1 0:00:00每當一個大型中心化交易所崩潰時,一個常見的問題就是我們是否可以使用加密技術來解決。交易所可以利用密碼學證明它們在鏈上持有的資金足以支付它們對用戶的債務,而不是僅僅依賴政府許可、審查公司審計和運營.
1900/1/1 0:00:00