BTC/HKD-0.18%
ETH/HKD-0.52%
LTC/HKD-0.14%
ADA/HKD-0.59%
SOL/HKD-0.83%
XRP/HKD-0.58% 
“黑客拿著房主證明找物業拿鑰匙,證明是假的,卻從物業那里拿到了真的鑰匙”
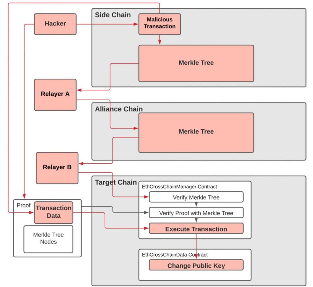
事件回顧
2021年8月10日,PolyNetwork遭受了跨鏈攻擊,被轉移了6億美金的加密資產。攻擊者在多條公鏈上進行了攻擊交易,并通過跨鏈管理合約和中繼器組件完成了攻擊。
用上面物業的例子來解釋的話,黑客用假房主證明,從物業那里拿到了真的鑰匙(AllianceChain上經過簽名的Merkle證明)。
攻擊解析
一、黑客在源鏈上初始化了一個本應是無效的攻擊交易。
二、攻擊交易在沒有被充分檢查的情況下被寫入源鏈,之后被中繼器納入了AllianceChain的Merkletree并簽字,然后發布到AllianceChain區塊中。
數據:當前Polygon上總鎖倉量為57.2億美元:金色財經報道,據DeBank數據顯示,目前Polygon上總鎖倉量57.2億美元,凈鎖倉量46.2億美元。鎖倉資產排名前五分別為Aave(23億美元)、QuickSwap(12億美元)、SushiSwap(4.88億美元)、Curve(4.77億美元)、BalancerV2(2.2億美元)。[2021/9/6 23:03:22]
三、黑客在目標鏈上用步驟二的有效Merkle證明,調用PolyNetwork的ECCM合約,將keepers改成黑客控制的公鑰。
四、獲得keepers權限后,黑客就可以在多條公鏈上任意解鎖資產了。
這里值得注意的是,PolyNetwork在有些鏈上的中繼器沒有通過攻擊交易,所以即使智能合約相似,某些目標鏈上資產并未受影響。
攻擊Poly Network的黑客開始歸還資產:PeckShield追蹤顯示,攻擊Poly Network的黑客開始歸還資產,在Polygon上于區塊17862254已歸還10,100USDC,在Polygon上于區塊17862497?歸還100萬USDC。[2021/8/11 1:48:39]

細節分析
一、黑客于北京時間2021年8月10日17:32:32在源鏈發起了一筆攻擊交易。
https://explorer.ont.io/tx/F771BA610625D5A37B67D30BF2F8829703540C86AD76542802567CAAFFFF280C#
數據:當前Polygon上總鎖倉量為63.85億美元:據DeBank數據顯示,目前Polygon上總鎖倉量63.85億美元,凈鎖倉量48.36億美元。鎖倉資產排名前五分別為Aave(22億美元)、QuickSwap(13億美元)、SushiSwap(6.53億美元)、Curve(5.08億美元)、DinoSwap(5.04億美元)。[2021/8/8 1:41:32]

我們對交易進行了解碼,得到了以下參數映射。

Polygon與游戲制作商Xaya合作 將在以太坊側鏈推出游戲:金色財經報道,支持DLT的游戲制作商Xaya背后的公司Autonomous Worlds已與Polygon達成合作協議,在其以太坊側鏈上推出游戲。Xaya區塊鏈將被集成到與以太坊兼容的Polygon側鏈中。[2021/6/9 23:25:23]
二、此攻擊交易調用了一個method"66313231333138303933",其對應的簽名等于0x41973cd9。這筆交易應該是無效交易,可是卻被寫入源鏈并被中繼器納入了AllianceChain的Merkletree并簽字,然后發布到AllianceChain區塊中。Merkletree是用來證明交易是否真實存在的。其產生的跨鏈交易如下:
https://explorer.poly.network/tx/1a72a0cf65e4c08bb8aab2c20da0085d7aee3dc69369651e2e08eb798497cc80
Poloniex已恢復除GRIN/BTC之外的交易:金色財經報道,據Poloniex官方推特消息,目前除了GRIN/BTC以外的所有市場都已重新啟用以進行完整交易。此前在4月24日早間,Poloniex再次宕機。Poloniex稱,最開始的維護與早些時候的GRIN / BTC的維護有關。 之后,該平臺服務提供商之一出現問題。在一切解決后,Poloniex將提供更新。[2020/4/25]
三、跨鏈交易在目標鏈上調用了PolyNetwork合約的EthCrossChainManager.verifyHeaderAndExecuteTx(),第一個參數包含了Merkle證明,解析如下:

四、這個函數解析了Merkle證明,發現證明是有效的,此攻擊交易確實存在于已被簽名的Merkletree中。之后調用了EthCrossChainManager._executeCrossChainTx()函數去執行此交易,即調用toContract指向合約(0xcf2afe102057ba5c16f899271045a0a37fcb10f2)中的method(0x6631313231333138303933),傳入參數args(010000000000000014a87fb85a93ca072cd4e5f0d4f178bc831df8a00b)。而這個method指向putCurEpochConPubKeyBytes(bytes),因為其函數簽名與步驟二中提到的method簽名相同(均為0x41973cd9,此處為哈希碰撞),所以被順利執行,將keepers的公鑰改成了黑客的公鑰。以太坊上的交易如下:?
https://etherscan.io/tx/0xb1f70464bd95b774c6ce60fc706eb5f9e35cb5f06e6cfe7c17dcda46ffd59581
五、黑客改變公鑰后,即可以隨意解鎖資產。
事件總結
此次攻擊是由一連串交易構成的,其攻擊根源分析如下:
一、攻擊交易在沒有充分檢查的情況下被寫入源鏈。
二、中繼器會接收任意含有"makeFromOntProof"事件的交易。
三、中繼器將步驟一中的交易發布到了AllianceChain上。
四、在步驟二中,此攻擊交易被納入到AllianceChain的Merkletree上,產生了有效的Merkle證明。
五、原鏈上的ECCM合約通過步驟二產生的Merkle證明,驗證了該交易在源鏈上“確實存在”,原始數據并未被破壞、未被修改。不過需要強調的是,在構建將被發送到目標鏈的Merkle證明之前,應該對交易進行全面驗證。正如設計文檔中所示。
“ThemanagementcontractfetchestheblockheadersfromchainA,verifieswhetherornotthecrosschainparametersandtheproofarevalid,andthentransmitsthenecessaryinformationtochainBintheformofanevent;”
"管理合約從A鏈獲取區塊頭,驗證跨鏈參數和證明是否有效,然后將必要的信息以事件的形式傳送給B鏈;"
因此,目標鏈應使用Merkle證明來驗證所收到的信息是未被破壞和未被改變的,而交易信息應在發送至目標鏈之前進行全面驗證。
附:Merkletree定義如下:哈希樹可以用來驗證計算機中和計算機之間存儲、處理和傳輸的任何種類的數據。它們可以幫助確保從點對點網絡中的其他對等體收到的數據塊是未被破壞和未被改變的,甚至可以檢查其他節點是否撒謊和發送假塊。
據TheBlock8月13日報道,以太坊擴展項目Polygon以2.5億美元收購了HermezNetwork——一個基于ZK-Rollups的以太坊擴展解決方案.
1900/1/1 0:00:00原標題:《科普|NFT必知必會》作者:VeronicaCoutts 在本文中,我們將討論NFT是什么,數字藝術品分為哪些種類,數字藝術品存儲在哪里以及選購NFT需要注意哪些事項.
1900/1/1 0:00:00借著元宇宙的概念,區塊鏈游戲又火了一把。 鏈新原創作者|王晟宇 據《BGA區塊鏈游戲報告2021年7月》顯示,今年7月,超過80萬名用戶參與到區塊鏈游戲中,這個數字比6月份增加了121%.
1900/1/1 0:00:00據Businessstandard8月10日消息,位于班加羅爾和舊金山的加密資產管理平臺Mudrex完成了250萬美元的種子輪融資,NexusVenturePartners領投.
1900/1/1 0:00:00來源:財聯社|區塊鏈日報 作者:李紅暉 澳大利亞儲備銀行今日發布公告,稱國際清算銀行(BIS)創新中心正在與澳大利亞、馬來西亞、新加坡和南非的中央銀行合作.
1900/1/1 0:00:00擁有如此巨量用戶和資金的Reddit正在逐步擁抱加密貨幣,一個加密巨頭或許正在誕生。來源:財聯社|區塊鏈日報 文|李紅暉 當地時間8月12日,美國社交網站Reddit宣布正在籌集由富達投資領投的.
1900/1/1 0:00:00