BTC/HKD+0.35%
ETH/HKD+0.41%
LTC/HKD+1.07%
ADA/HKD+0.11%
SOL/HKD+0.63%
XRP/HKD+0.43% 

“黑客拿著房主證明找物業拿鑰匙,證明是假的,卻從物業那里拿到了真的鑰匙”
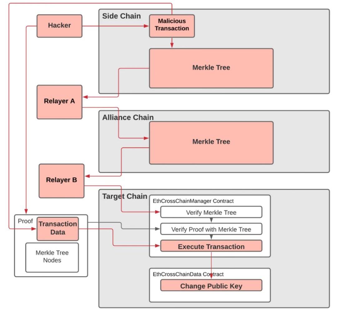
事件回顧
2021年8月10日,PolyNetwork遭受了跨鏈攻擊,被轉移了6億美金的加密資產。攻擊者在多條公鏈上進行了攻擊交易,并通過跨鏈管理合約和中繼器組件完成了攻擊。
用上面物業的例子來解釋的話,黑客用假房主證明,從物業那里拿到了真的鑰匙(AllianceChain上經過簽名的Merkle證明)。
Lido節點運營商Certus One近兩日已累計將400萬枚LDO轉入Binance:7月16日消息,據余燼監測,Lido節點運營商和投資方Certus One兩個小時前將200萬枚LDO(約460萬美元)轉入Binance,近兩日已累計轉入400萬枚,此前Certus One于7月14日凌晨向Binance存入1,999,900枚LDO。[2023/7/16 10:58:06]
攻擊解析
一、黑客在源鏈上初始化了一個本應是無效的攻擊交易。
二、攻擊交易在沒有被充分檢查的情況下被寫入源鏈,之后被中繼器納入了AllianceChain的Merkletree并簽字,然后發布到AllianceChain區塊中。
三、黑客在目標鏈上用步驟二的有效Merkle證明,調用PolyNetwork的ECCM合約,將keepers改成黑客控制的公鑰。
CertiK:警惕推特上假冒AVAX空投的虛假宣傳:金色財經報道,據CertiK官方推特發布消息稱,警惕推特上假冒AVAX空投的虛假宣傳,請用戶切勿與相關鏈接互動,該網站會連接到一個已知的自動盜幣地址。[2023/7/12 10:50:48]
四、獲得keepers權限后,黑客就可以在多條公鏈上任意解鎖資產了。
這里值得注意的是,PolyNetwork在有些鏈上的中繼器沒有通過攻擊交易,所以即使智能合約相似,某些目標鏈上資產并未受影響。

細節分析
一、黑客于北京時間2021年8月10日17:32:32在源鏈發起了一筆攻擊交易。
Larry Cermak:Alameda的投資超過470項,總投資額大約為53億美元:金色財經報道,The Block研究副總裁Larry Cermak在社交媒體上稱,從《金融時報》的文章中導出了所有Alameda的投資(超過470項)。總投資額大約為53億美元。其中,最大的投資是:1.Genesis Digital Assets;2.Anthropic;3.Digital Assets DA AG;4.K5;5.EX。
此前金色財經報道,金融時報披露Alameda投資了馬斯克的SpaceX和Boring Company。[2022/12/7 21:27:22]
https://explorer.ont.io/tx/F771BA610625D5A37B67D30BF2F8829703540C86AD76542802567CAAFFFF280C#
美國娛樂公司Animal Concerts推出NFT系列“A Hard Working Man”:11月3日消息,美國娛樂公司Animal Concerts宣布將在新的Minted Launchpad平臺上推出NFT系列“A Hard Working Man”。該NFT系列以嘻哈明星SnoopDogg、鄉村音樂偶像BillyRay Cyrus和AvilaBrothers等音樂界標志性人物為主角打造。
據悉,Minted Launchpad允許用戶鑄造、購買和交易以太坊和Cronos區塊鏈中原有NFT。(Cointelegraph)[2022/11/3 12:13:47]

我們對交易進行了解碼,得到了以下參數映射。
Aave上線AMM Market,允許Uniswap和Balancer的流動性提供商使用LP代幣作為抵押品:3月17日消息,去中心化借貸協議 Aave (AAVE)宣布上線 AMM 市場(AMM Market),可以使 Uniswap 和 Balancer 的流動性提供商(LP)可以使用其 LP 代幣作為 Aave 協議的抵押品,未來 Aave 有可能部署更多的 AMM 流動資金池。[2021/3/17 18:51:49]

二、此攻擊交易調用了一個method"66313231333138303933",其對應的簽名等于0x41973cd9。這筆交易應該是無效交易,可是卻被寫入源鏈并被中繼器納入了AllianceChain的Merkletree并簽字,然后發布到AllianceChain區塊中。Merkletree是用來證明交易是否真實存在的。其產生的跨鏈交易如下:
https://explorer.poly.network/tx/1a72a0cf65e4c08bb8aab2c20da0085d7aee3dc69369651e2e08eb798497cc80
三、跨鏈交易在目標鏈上調用了PolyNetwork合約的EthCrossChainManager.verifyHeaderAndExecuteTx(),第一個參數包含了Merkle證明,解析如下:

四、這個函數解析了Merkle證明,發現證明是有效的,此攻擊交易確實存在于已被簽名的Merkletree中。之后調用了EthCrossChainManager._executeCrossChainTx()函數去執行此交易,即調用toContract指向合約(0xcf2afe102057ba5c16f899271045a0a37fcb10f2)中的method(0x6631313231333138303933),傳入參數args(010000000000000014a87fb85a93ca072cd4e5f0d4f178bc831df8a00b)。而這個method指向putCurEpochConPubKeyBytes(bytes),因為其函數簽名與步驟二中提到的method簽名相同(均為0x41973cd9,此處為哈希碰撞),所以被順利執行,將keepers的公鑰改成了黑客的公鑰。以太坊上的交易如下:
https://etherscan.io/tx/0xb1f70464bd95b774c6ce60fc706eb5f9e35cb5f06e6cfe7c17dcda46ffd59581
五、黑客改變公鑰后,即可以隨意解鎖資產。
事件總結
此次攻擊是由一連串交易構成的,其攻擊根源分析如下:
一、攻擊交易在沒有充分檢查的情況下被寫入源鏈。
二、中繼器會接收任意含有"makeFromOntProof"事件的交易。
三、中繼器將步驟一中的交易發布到了AllianceChain上。
四、在步驟二中,此攻擊交易被納入到AllianceChain的Merkletree上,產生了有效的Merkle證明。
五、原鏈上的ECCM合約通過步驟二產生的Merkle證明,驗證了該交易在源鏈上“確實存在”,原始數據并未被破壞、未被修改。不過需要強調的是,在構建將被發送到目標鏈的Merkle證明之前,應該對交易進行全面驗證。正如設計文檔中所示。
“ThemanagementcontractfetchestheblockheadersfromchainA,verifieswhetherornotthecrosschainparametersandtheproofarevalid,andthentransmitsthenecessaryinformationtochainBintheformofanevent;”
"管理合約從A鏈獲取區塊頭,驗證跨鏈參數和證明是否有效,然后將必要的信息以事件的形式傳送給B鏈;"
因此,目標鏈應使用Merkle證明來驗證所收到的信息是未被破壞和未被改變的,而交易信息應在發送至目標鏈之前進行全面驗證。
附:Merkletree定義如下:哈希樹可以用來驗證計算機中和計算機之間存儲、處理和傳輸的任何種類的數據。它們可以幫助確保從點對點網絡中的其他對等體收到的數據塊是未被破壞和未被改變的,甚至可以檢查其他節點是否撒謊和發送假塊。
Tags:ERKNCEMERAINBullPerksRotex Financemerge幣圈Strains Finance
DeFiB端市場的大門被叩開,誰能贏下這場新的戰爭?2020年Q3的第一周,知名DeFi應用Aave與Compound也宣布正式將B端市場納入未來規劃之中.
1900/1/1 0:00:00盡管區塊鏈行業的風頭一直被比特幣占據,但該領域最重要的新聞仍然在很大程度上被多數新聞媒體所忽略.
1900/1/1 0:00:00區塊鏈是資本主義還是社會主義?自由主義者還是集體主義者?左翼還是右翼?關于這些問題我們腦袋還是一團懵.
1900/1/1 0:00:00據NonFungible.com數據顯示,2021年第一季度的NFT交易量超過了20億美元,是前三個月交易量的20倍以上,是2020年一季度交易量的131倍。進入第二季度后NFT交易量有所回落.
1900/1/1 0:00:00往期“智能合約執行引擎的前世今生”、“熟悉的新朋友-鏈上JVM”中,我們介紹了智能合約的起源,以及自研的可以執行Java智能合約的執行引擎HVM.
1900/1/1 0:00:00談到通證交易平臺,相信很多人都會想到Coinbase。目前Coinbase已經是世界上最大的通證交易平臺之一,在短短的十年時間里,coinbase已經從當初一個毫不起眼的小公司成長為加密世界的巨.
1900/1/1 0:00:00