 BTC/HKD-0.82%
BTC/HKD-0.82% ETH/HKD-1.02%
ETH/HKD-1.02% LTC/HKD-1%
LTC/HKD-1% ADA/HKD-1.62%
ADA/HKD-1.62% SOL/HKD-1.46%
SOL/HKD-1.46% XRP/HKD-0.45%
XRP/HKD-0.45%以太坊的性能和Gas費限制了鏈上活動進一步的增加,“多鏈”發展已經成為未來比較確定性的局面。有些項目在這個過程中逐漸失去市場份額,比如當前的大多數DeFi項目就面臨這一困境。也有一些則能抓住機會擴張市場,跨鏈橋是少數能夠捕獲到多鏈發展價值的方向。什么是Symbiosis?
Symbiosis是一個去中心化的多鏈流動性協議,允許用戶在不同區塊鏈之間交易任意資產,同時保持資金的唯一所有者。它和Multichain和THORChain比較接近,是這兩者的競爭者。Symbiosis具備互操作性、完全去中心化、無需托管的特性,為盡可能多的代幣交易對之間的兌換提供最佳價格,同時提供像Uniswap一樣簡單的用戶體驗。Symbiosis包括三個核心部分,即前端、跨鏈流動性引擎、中繼網絡。前端是一個Web界面或移動應用程序,幫助用戶收益資產信息,構建最佳交易路徑,幫助用戶簽署交易并將交易發送到區塊鏈。跨鏈流動性引擎是構建在Symbiosis支持的每個區塊鏈上的智能合約,運行著聚集的跨鏈流動性池和鏈下路由機制。中繼網絡是一個去中心化的P2P節點網絡,中繼器在Symbiosis支持的各個網絡上監聽跨鏈流動性引擎發出的事件,達成共識,并將交易發送到對應的區塊鏈。三者協同作用,構成了Symbiosis的跨鏈交易。
以太坊網絡Gas費短時沖高至125 gwei:金色財經報道,據 Etherscan 數據顯示,以太坊網絡 Gas 費短時沖高至 125 gwei。[2023/4/21 14:16:52]
   
Symbiosis獲得了包括Blockchain.com、Spartan、DragonflyCapital、WaveFinance、Republic、Kenetic、Amber、Kucoin、Gate.io、DAOMaker等在內的數十家機構的投資。跨鏈過程
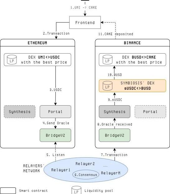
Symbiosis協議會綜合考慮兌換比例、費用、Gas費等因素,尋找最優兌換路徑。在進行跨鏈互換時,先將起始鏈上的資產兌換成穩定幣,選擇Gas費更低的鏈鑄造封裝資產,并進行穩定幣兌換,最后在目標鏈上兌換成所需的資產。Symbiosis當前運行在測試網上,理論上可以支持所有兼容EVM的L1/L2區塊鏈,以及Solana、Terra等WASM區塊鏈,當前支持的測試網包括以太坊、BSC、Polygon、Avalanche、HuobiEcoChain和OEC。以將以太坊上的UNI跨鏈交易為BSC上的CAKE為例,路線為UNI→USDC→sUSDC→BUSD→CAKE。因為BSC的Gas費更低,因此在BSC上鑄造sUSDC并交易成BUSD,再進行后續交易。如下圖所示,整個過程包括十一步。
25,361枚ETH從未知錢包轉移到Coinbase:金色財經報道,據WhaleStats監測,25,361 枚ETH(40,665,598 美元)從未知錢包轉移到Coinbase。[2023/2/27 12:30:53]
   
用戶選擇要兌換的資產,從以太坊上的UNI到BSC上的CAKE。協議綜合考慮兌換比例、費用、Gas費等因素,尋找最優路徑,并將信息通過前端反饋給用戶。用戶簽名確認允許Symbiosis代表用戶進行交易。前端將交易發送到原始區塊鏈。協議代表用戶以最優價格進行UNI→USDC的交易,這個AMM不屬于Symbiosis。將USDC發送到Portal合約地址。中繼器監聽到跨鏈交易請求。中繼器為該交易請求達成共識并簽署交易。中繼器將交易請求發送到目標區塊鏈。BSC上的合約收到請求信息。BSC上的合約1:1鑄造sUSDC,并在Symbiosis的AMA上進行sUSDC→BUSD的兌換。Symbiosis協議代表用戶以最優價格在BSC的AMM上進行BUSD→CAKE的兌換,這個AMM不屬于Symbiosis。將CAKE存入用戶地址。因此,Symbiosis包括在各條鏈上的聚合DEX、依靠中繼網絡和跨鏈合約進行的封裝代幣鑄造與銷毀、采用Curve機制的Stableswap提供自身跨鏈資產和其它通用資產的流動性。中繼網絡
索尼和曼城推出元宇宙球迷體驗:金色財經報道,英超聯賽足球俱樂部曼城和索尼正在合作在元宇宙中創建一個新的虛擬粉絲參與平臺。索尼知識產權和企業孵化平臺負責人Toshimoto Mitomo表示,通過這個PoC,索尼將支持曼城進一步提高其內容的價值以及與全球球迷的互動。[2023/1/13 11:09:06]
Symbiosis中繼網絡是一個與區塊鏈無關的、無需許可的P2P網絡,具有內置的加密經濟激勵機制。它具備通用性,可以同時與多個區塊鏈集成,任何人都可以通過質押足夠多的SIS代幣加入中繼網絡成為中繼者。中繼網絡的安全機制由跨鏈多方安全計算、門限簽名協議、加密經濟機制共同決定。每個驗證者在監聽到鏈上事件時都會進行相同的過程。對于每個獨立的事件,網絡需要2/3以上的節點達成共識。之后,節點通過鏈上的多方安全計算集體簽署交易。
   
ETHW鏈NFT交易平臺Nuwton完成550萬美元融資:10月13日消息,拉手網創始人吳波海外新項目Nuwton完成550萬美元融資,本輪融資由惟一資本、Wagmi33 Foundation等參投,若干天使投資人參投。Nuwton是一個基于ETHW的NFT交易平臺,據官方消息,該平臺上交易量目前約占ETHW鏈上NFT交易量的90%。[2022/10/13 14:26:06]
不同跨鏈橋的比較
在安全模型上,Symbiosis和Multicoin一樣,都是采用基于多方安全計算的分布式門限簽名算法,THORChain基于Tendermint和Cosmos-SDK,也采用了門限簽名算法,三者的安全方案類似。但是在初期Symbiosis參與者較少的情況下,整體安全性差于Multichain和THORChain。在網絡的選擇上,Anyswap選擇的Fusion,THORChain有自己的鏈,而Symbiosis中繼網絡可以與多個區塊鏈集成。在跨鏈交易過程中,THORChain中的交易都需要以自身的平臺幣RUNE作為交易媒介,代幣有了更多捕獲價值的機會,但也為流動性提供者增加了門檻,可能更適合對某些鏈的全面支持。Multichain和Symbiosis則沒有這一限制,更加通用。前者和后兩者之間,類似于Bancor和Uniswap之間的差異。代幣分配
幣安推出機構數字資產平臺Binance Institutional:6月23消息,幣安宣布推出面向VIP和機構用戶的旗艦平臺Binance Institutional,將為各類機構用戶提供定制解決方案,包括企業、資產管理公司、經紀商、對沖基金、家族辦公室、流動性提供商、自營交易公司、礦工、高凈值人士(HNWI)等,解決方案有執行和場外交易服務、資產管理與托管以及流動性計劃等。[2022/6/23 1:27:32]
Symbiosis的協議代幣SIS總量共一億枚,部署在以太坊上。SIS的22%用于融資,種子輪估值2000萬美元,私募輪估值5000萬美元,戰略輪7500萬美元,最終在BybitLaunchpad上估值1億美元,目前已完成上線,按照1月20日的價格計算,現在的估值是Bybit上線時的4.3倍。
   
SIS代幣可用于中繼網絡中可用于質押、激勵和懲罰機制,質押SIS代幣可以成為中繼網絡的節點,參與共識和交易的簽署過程,只要2/3的誠實節點就可以保證網絡的安全性。中繼者可以享受到質押獎勵,根據每個中繼者在當前Epoch完成的工作量按比例分配。同時SIS還可用于SymbiosisDAO和財庫的治理。協議預留了一部分代幣用于流動性獎勵,該功能已上線測試網。首先在Uniswap中提供SIS/ETH的流動性,再質押LP代幣即可獲得SIS代幣獎勵。小結
Symbiosis是一個對標Multichain和THORChain的跨鏈流動性協議,既可以進行資產的跨鏈,也可以完成不同資產的兌換。中繼網絡需要中繼者內部達成共識,Symbiosis目前沒有打算做成一條獨立的區塊鏈,而是集成在其它多個區塊鏈之上。它的技術方案,尤其是在安全方案上,和Multichain和THORChain類似,但它無需和THORChain一樣使用自身代幣作為交易媒介,也可以支持不兼容EVM的區塊鏈,支持的資產也更加靈活。但中繼網絡需要質押代幣維持安全性,達成共識需要2/3以上誠實節點,代幣的市值限制了網絡安全的上限。
原文作者:Wangarian,DeFianceCapital合伙人原文編譯:TechFlow 目前,加密 貨幣 代表著技術創新的前沿,這已不是什么秘密.
1900/1/1 0:00:002021年的加密市場:共識擴大,加密出圈2021年的加密市場是一篇繁榮景象,社會對區塊鏈技術的共識不斷擴大,加密技術開始出圈,人們開始相信未來互聯網的發展將與加密技術不可分割.
1900/1/1 0:00:00在最近的NFT的世界中,女性主題項目熱度正盛。過去兩周,NFT市場涌現了多款以女性為主題的NFT系列,成交量節節攀升,多個此類NFT在Opensea交易量排行榜中一度躋身前十,「#Womenin.
1900/1/1 0:00:00年初的《NBATopShot》創造了現象級體育熱潮,越來越多的項目開始嘗試將體育與NFT的融合探索。近期,一個名為Sportium的NFT體育平臺,備受關注.
1900/1/1 0:00:00作者:MoMo@THUBA背景隨著區塊鏈技術以及區塊鏈上非同質化通證NFT的發展,越來越多的NFT藝術品的出現,NFT逐漸引起藝術圈的關注.
1900/1/1 0:00:00Celer跨鏈消息框架現已正式推出并上線測試網!CelerIM從根本上改變了多鏈dApp的開發和使用范式。開發人員現在可以通過CelerIM開發能夠在多個鏈之間共享流動性和程序狀態的dApp.
1900/1/1 0:00:00