BTC/HKD-2.62%
ETH/HKD-3.12%
LTC/HKD-1.79%
ADA/HKD-3.39%
SOL/HKD-4.11%
XRP/HKD-2.24%獲取清單
昨天是加密貨幣的歷史性事件,尤其是以太坊。合并,期待已久的從工作量證明到權益證明的轉換,順利進行,以太坊現在運行的能源減少了99.5%,通貨膨脹率降低了90%。如果您對合并為何如此重要感到好奇,請查看最新的時事通訊。?
自以太坊于2017年推出以來,以太坊社區一直期待著Merge。所以現在它已經完成,想知道“現在怎么辦?”并不是不公平的。這是以太坊發展的一個重要里程碑。然而,它還沒有完成,還有一些重要的升級可以把它變成社區想象的廣泛的、最佳的區塊鏈。?
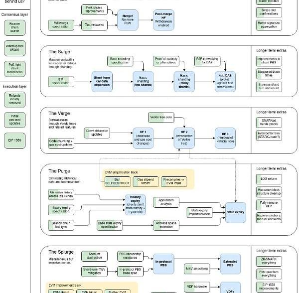
大多數這些升級在某種程度上與我關于為什么區塊鏈有用的中心論點有關:構建永久的、分散的應用程序,這些應用程序廣泛可用且使用成本低廉。如果合并是朝著這個方向邁出的第一步,那么接下來的四個步驟被稱為:
激增
邊緣
清洗
揮霍
LTC突破110美元,24小時漲幅近30%:金色財經報道,行情顯示,LTC短線突破110美元;現報107.56美元,24小時漲幅為28.03%。行情波動較大,請做好風險控制。[2023/7/1 22:11:17]

合并是一件大事,因為它專注于減少以太坊的能源消耗并改變其共識機制。但是,這些下一個重點中的大多數都有助于大規模擴展區塊鏈現在可以完成的工作,因為它是節能的。以太坊區塊鏈目前每秒可以處理15-20筆交易,在這些升級完成后,這個數字應該在每秒100,000筆左右,包括匯總上的所有交易。?

那么以太坊如何達到5000倍的容量呢?讓我們通過升級的四個方面來找出答案。?
Euler Finance攻擊者再次返還500萬枚DAI:3月28日消息,PeckShield監測數據顯示,500萬枚DAI已從Euler Finance攻擊者地址轉移到Euler: Multisig 2地址。
據此前報道,Euler Finance攻擊者地址于北京時間今日凌晨分三筆向Euler合約部署地址(Euler:Deployer)發送23214.15枚ETH,隨后發送1070萬枚DAI。[2023/3/28 13:30:41]
激增
第一個升級類別也恰好是最遠的。Surge是指使用Sharding技術的以太坊計算能力的激增。
分片并不是一個新想法。它通常用于為資源密集型Web應用程序擴展數據庫,或者為更有效地跨許多不同應用程序使用相同的基礎設施。?
假設您有一個包含1,000,000行需要處理的信息的數據庫。有兩種方法可以加快這個過程。您可以增加可用于處理這1,000,000行的計算能力,這個過程稱為“擴展”。或者您可以將該數據庫水平拆分為五個分片,每個分片有200,000行,這樣您就可以使用五臺獨立的機器處理信息。這就是所謂的“向外擴展”。?
Chainalysis研究總監:網橋安全性是“未解決的技術挑戰”:金色財經報道,區塊鏈軟件公司Chainalysis研究主管Kimberly Grauer表示,加密行業需要克服跨鏈橋的安全問題。她說,“網橋安全性是該行業尚未解決的技術挑戰,跨鏈橋作為主要的去中心化金融 (DeFi) 協議形式之一,已成為黑客廣泛攻擊的目標”。據Grauer稱,這對投資者和用戶構成了“聲譽風險”。
根據Chainalysis的調查結果,10月已經成為加密黑客事件發生最頻繁的月份,相關損失超過7.18億美元。[2022/10/18 17:29:39]
后一種將數據分成碎片以便多臺機器可以同時處理的策略在技術上通常比繼續加速單臺機器更容易。?
如果以太坊試圖通過增加驗證網絡的機器的處理能力來擴大規模,那么社區成員為網絡安全做出貢獻將變得更加困難和昂貴。這將是對采礦出現的同樣問題的回歸;如果您想成為質押者,則必須不斷升級您的機器以跟上網絡的需求。?
ENS域名opensea.eth以約99.9ETH價格出售:金色財經消息,ENS域名opensea.eth以約99.9ETH(約合16.4萬美元)價格在OpenSea出售。[2022/8/3 2:54:58]
通過分片擴展,以太坊可以在不增加對質押者的計算需求的情況下增加其計算能力。他們可以先將網絡分成四個分片,而不是將驗證網絡所需的處理能力提高四倍。然后在未來,理論上他們可以將分片數量增加到任意數量,為Optimism和Arbitrum等主要匯總提供專用分片。?
邊緣
隨著TheSurge的步驟完成,以太坊的歷史記錄規模將開始以越來越快的速度膨脹。如果通過分片將處理能力提高100倍,那么在不進行額外更改的情況下,將數據記錄到區塊鏈的速率也將提高100倍。?
要運行驗證器,您必須保持對完整以太坊“狀態”的訪問權限,即鏈上發生的所有事情的歷史記錄。通過完整的分片實現,該狀態可以開始以每年10TB的速度增長,這很快就會使在每個驗證者上維護它的記錄變得非常昂貴。您需要數百TB的存儲空間,而不是能夠輕松地在普通筆記本電腦上運行您的驗證器。?
中證報:嚴監管治理“隱蔽角落” 遠離虛擬貨幣交易:6月30日消息,據中國證券報發文“嚴監管治理“隱蔽角落” 遠離虛擬貨幣交易”。嚴監管之下,一些虛擬貨幣交易平臺停止了相關服務,但部分虛擬貨幣交易平臺通過各種偽裝、規避手段仍在悄悄運營。近日多地發布“風險提示”強調,虛擬貨幣相關業務屬于非法金融活動,提醒投資者遠離虛擬貨幣交易。專家建議,加強穿透式管理,對重點機構及重點人員展開持續排查。同時,加強投資者教育,讓投資者深刻認識到參與虛擬貨幣交易的危害。(中證報)[2022/6/30 1:40:18]
因此,解決方案是弄清楚如何轉向無狀態網絡驗證,以便提高處理能力并擴大歷史記錄的大小,而不會讓每個連接到網絡的驗證者陷入困境。通過轉向無狀態驗證,驗證網絡的硬件要求將進一步下降,允許您在簡單的RaspberryPi設備或手機上運行驗證器。?
實現這一目標的核心步驟是從當前基于Merkle樹的驗證轉變為稱為“Verkle樹”的新概念。Verkle樹根據歷史數據顯著壓縮了證明區塊有效性所需的數據量,這使得它們非常適合隨著區塊鏈規模的增長而擴大有效驗證:?
然而,Verkle樹提供的關鍵特性是它們在證明大小方面效率更高。如果一棵樹包含10億條數據,在傳統的二叉Merkle樹中制作證明需要大約1KB,但在Verkle樹中,證明將小于150字節——這足以使無狀態客戶端最終在實踐中可行.?-?VitalikButerin,VerkleTrees?,強調我的
一旦Merkle樹證明系統被Verkle樹取代,以太坊的處理能力應該會提高約10倍。但僅此一項并不能完全解決無國籍問題。它只是為它奠定了基礎。隨著Verkle樹系統的引入,Verkle樹可以有一個新的“根”或開始,并且在此之前的任何狀態都不需要維護來證明網絡的完整性。?
清洗
一旦以太坊升級為無狀態或接近無狀態運行,他們就可以開始清除舊的狀態數據并減少人們運行驗證器所需存儲的信息量。?
第一個版本是將執行客戶端需要維護的歷史數據長度減少到一年,而不是需要完整的歷史記錄。這已在EIP-4444中進行了概述,并且似乎是可能實施的流行的第一步。?
從那里開始,當前的計劃是用單獨的樹替換單個狀態樹,每個樹持續一年。因此,在絕大多數情況下,您永遠不需要處理超過一年的數據,但在需要時仍然可用。?
然后,網絡可以實施進一步的更改以修剪狀態并刪除當前存在于EVM中但不經常使用或未正確使用的附加功能,例如SELFDESTRUCT。未來路線圖這一部分的主要目標,盡管將取決于讓以太坊無狀態運行,以便消除這種膨脹,一旦開始,可能會出現其他削減脂肪的機會。?
揮霍
最后,我們有揮霍,這只是以太坊社區想要構建到區塊鏈中的所有其他東西的一個抓包,這些東西不適合其他三個主要桶之一。其中大多數也非常注重技術,并將提高鏈的性能,但網絡用戶不太可能注意到。?
此類別中的一些改進包括:
提議者/建造者分離:通過在構建塊時分離提議者和建造者角色來減少MEV。在這里了解更多。
數據可用性采樣:一種改進跨分片數據訪問和提高驗證證明效率的方法。在這里了解更多。
EIP-3074?:對EVM的改進,可以讓外部擁有的賬戶將賬戶的控制權委托給智能合約。在這里了解更多。
EIP-4337:另一種流行的EIP,這個EIP專注于帳戶抽象,以消除對協議更改的共識層協議的需要。在這里了解更多。
最終可能會有更多此類內容,并且在我們等待前三個類別對網絡的其他重大更改時,它們可能會臨時完成。?
不過,您可能已經注意到,這些變化都不像巨大的Merge變化那樣令人興奮。網絡正在成熟,隨著向權益證明的重大轉變,以太坊現在可以專注于逐步改進其處理能力,使所有體驗和應用層創新開始發生在依賴它的第2層.?
如果您正在尋找正在啟動的令人興奮的新項目,它們可能會在第2層上向前發展。以太坊越來越接近實現成為那些執行區塊鏈的理想結算層的目標。隨著當前OptimisticRollups和ZK-Rollups的改進,我們應該會看到更多新的和有趣的工具和應用程序嘗試在那里發布。?
合并順利進行。希望這些改進的其余部分同樣順利。?
來源:金色財經
本周,以太坊的價格比比特幣的漲幅更大,導致月度盤整階段出現上行突破。從1000美元底部支撐位的最后一次反轉連續四根綠色蠟燭飆升并突破1280美元阻力位.
1900/1/1 0:00:00天下之勢,分久必合,合久必分。中心化社會對于幾千年來人類文明的快速發展,起到了極大的促進作用。但隨著中心化集權愈發嚴重,個體自主意識提高,以及因貧富差距所導致的階級矛盾日益激化,制約了人類的發展.
1900/1/1 0:00:002022下半年熊市中最值得投資的幾種加密貨幣----BTC、BNB、LINK、AVAX、GHC2022年對整個加密貨幣行業來說是很艱難的一年,所有項目估值無一例外全部受到重創.
1900/1/1 0:00:00邊動邊賺鏈游STEPN以「APERealm」作為Solana、BNBChain之外的第三個區塊鏈版本,將于7/18下午六點啟用.
1900/1/1 0:00:00原文作者:?Ericzhang 創作者:shaun 審核者:DAOctor 原文:?QuadraticGovernance:What’sWorkingandWhat’sNot?本文是對二次方投票.
1900/1/1 0:00:00加密市場開始反轉了嗎?目前是不是新一輪牛市的低點?這是當前市場加密投資者關注最多的問題,也是連續兩天以來我被問到的最多的問題,然而真的是市場的反轉.
1900/1/1 0:00:00